LillyAllenDesigns
Jasminsmagicworld
BarkalooDesign
Artiststas
AdoDesignShop
JahusDesignShop
BundleAndBundleShop
HRA Design Shop
FaDigitalArtStudio
[email protected]
OliviaCreatesArt
CowGirlArtShop
HowdyJamesFarm
TumblerDesignByShophia
RanaPortraitStore
CTS Tumbler Store
Zillion Design Studio
NancyCooperArtShop
Texasbilliewilder
MaliasSmallBusiness
Muks_Shop
Rvexell
NReaL
Oittostudio
Nteklah
Melllux
PUBLICTEES
Gear_desain
Erdiyan
C
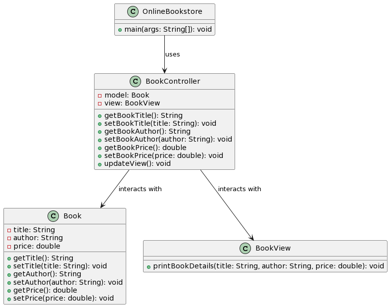
6.1. Model View Controller MVC . The Model View Controller MVC Very well made.
Programming in Java Using the MVC Architecture Very well made.
Instantiating the Model View Controller Architecture Very well made.
Simple Spring Boot MVC example Very well made.
Spring MVC tutorial How Spring Boot web MVC makes Java app Very well made.